本节引言:
前面讲了一堆看似和我们Android开发无关的东西是吧,当然是现在看似而已,以后你回头看就知道了! 好吧,本节我们就来以前面创建的Hello World项目为入口,来了解工程结构, 以及Android中的资源访问的两种方式!后续教程使用的IDE是Android Studio,因为在前几天谷歌正式宣布,在年底前终止对其他IDE开发环境的支持!

1.工程项目结构解析:
我们开发大部分时间都花在下面这个部分上:

接下来我们对关键部分进行讲解:
- java:我们写Java代码的地方,业务功能都在这里实现
- res:存放我们各种资源文件的地方,有图片,字符串,动画,音频等,还有各种形式的XML文件
1.res资源文件夹介绍:
PS:说到这个res目录,另外还有提下这个assets目录,虽然这里没有,但是我们可以自己创建,两者的区别在于是否前者下所有的资源文件都会在R.java文件下生成对应的资源id,而后者并不会;前者我们可以直接通过资源id访问到对应的资源;而后者则需要我们通过AssetManager以二进制流的形式来读取!对了,这个R文件可以理解为字典,res下每个资源都都会在这里生成一个唯一的id!
接着说下res这个资源目录下的相关目录:
PS:下述mipmap的目录,在Eclipse并不存在这个,Eclipse中都是drawable开头的,其实区别不大,只是使用mipmap会在图片缩放在提供一定的性能优化,分辨率不同系统会根据屏幕分辨率来选择hdpi,mdpi,xmdpi,xxhdpi下的对应图片,所以你解压别人的apk可以看到上述目录同一名称的图片,在四个文件夹下都有,只是大小和像素不一样而已!当然,这也不是绝对的,比如我们把所有的图片都丢在了drawable-hdpi下的话,即使手机 本该加载ldpi文件夹下的图片资源,但是ldpi下没有,那么加载的还会是hdpi下的图片! 另外,还有一种情况:比如是hdpi,mdpi目录下有,ldpi下没有,那么会加载mdpi中的资源! 原则是使用最接近的密度级别!另外如果你想禁止Android不跟随屏幕密度加载不同文件夹的资源,只需在AndroidManifest.xml文件中添加android:anyDensity="false"字段即可!
1.先说下图片资源:
- drawable:存放各种位图文件,(.png,.jpg,.9png,.gif等)除此之外可能是一些其他的drawable类型的XML文件
- mipmap-hdpi:高分辨率,一般我们把图片丢这里
- mipmap-mdpi:中等分辨率,很少,除非兼容的的手机很旧
- mipmap-xhdpi:超高分辨率,手机屏幕材质越来越好,以后估计会慢慢往这里过渡
- mipmap-xxhdpi:超超高分辨率,这个在高端机上有所体现
2.接着说下布局资源:
- layout:该目录下存放的就是我们的布局文件,另外在一些特定的机型上,我们做屏幕适配,比如480*320这样的手机,我们会另外创建一套布局,就行:layout-480x320这样的文件夹!
3.接下来说下菜单资源:
- menu:在以前有物理菜单按钮,即menu键的手机上,用的较多,现在用的并不多,菜单项相关的资源xml可在这里编写,不知道谷歌会不会出新的东西来替代菜单了~
4.接下来说下values目录:
- demens.xml:定义尺寸资源
- string.xml:定义字符串资源
- styles.xml:定义样式资源
- colors.xml:定义颜色资源
- arrays.xml:定义数组资源
- attrs.xml:自定义控件时用的较多,自定义控件的属性!
- theme主题文件,和styles很相似,但是会对整个应用中的Actvitiy或指定Activity起作用,一般是改变窗口外观的!可在Java代码中通过setTheme使用,或者在Androidmanifest.xml中为<application...>添加theme的属性! PS:你可能看到过这样的values目录:values-w820dp,values-v11等,前者w代表平板设备,820dp代表屏幕宽度;而v11这样代表在API(11),即android 3.0后才会用到的!
5.在接着说下这个raw目录: 用于存放各种原生资源(音频,视频,一些XML文件等),我们可以通过openRawResource(int id)来获得资源的二进制流!其实和Assets差不多,不过这里面的资源会在R文件那里生成一个资源id而已
6.最后还有个动画的,动画有两种:属性动画和补间动画:
- animator:存放属性动画的XML文件
- anim:存放补间动画的XML文件
2.如何去使用这些资源
嗯,知道有什么资源,接下来就来了解该怎么用了: 前面也说了,我们所有的资源文件都会在R.java文件下生成一个资源id,我们可以通过这个资源id来完成资源的访问,使用情况有两种:Java代码中使用和XML代码中使用。
Java代码中使用:
Java 文字:
txtName.setText(getResources().getText(R.string.name));
图片:
imgIcon.setBackgroundDrawableResource(R.drawable.icon);
颜色:
txtName.setTextColor(getResouces().getColor(R.color.red));
布局:
setContentView(R.layout.main);
控件:
txtName = (TextView)findViewById(R.id.txt_name);
XML代码中使用:
通过@xxx即可得到,比如这里获取文本和图片:
<TextView android:text="@string/hello_world" android:layout_width="wrap_content" android:layout_height="wrap_content" android:background = "@drawable/img_back"/>
2.深入了解三个文件:
好了,接下来我们就要剖析工程里三个比较重要的文件: MainActivity.java,布局文件:activity_main和Android配置文件:AndroidManifest.xml PS:图片内容可能有点差距,没时间做图,望体谅~

MainActivity.java:
代码如下
package jay.com.example.firstapp;
import android.support.v7.app.AppCompatActivity;
import android.os.Bundle;
public class MainActivity extends AppCompatActivity {
@Override
protected void onCreate(Bundle savedInstanceState) {
super.onCreate(savedInstanceState);
setContentView(R.layout.activity_main);
}
}
代码分析:
布局文件:activity_main.xml:
代码如下:
<RelativeLayout xmlns:android="http://schemas.android.com/apk/res/android"
xmlns:tools="http://schemas.android.com/tools"
android:layout_width="match_parent"
android:layout_height="match_parent"
tools:context=".MainActivity">
<TextView
android:layout_width="wrap_content"
android:layout_height="wrap_content"
android:text="@string/hello_world" />
</RelativeLayout>
代码分析:
我们定义了一个LinearLayout线性布局,在xml命名空间中定义我们所需要使用的架构,来自于①

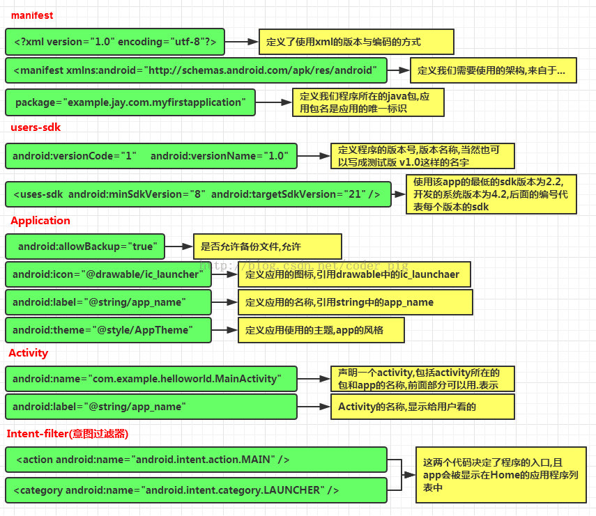
AndroidManifest.xml配置文件:
代码如下:
<?xml version="1.0" encoding="utf-8"?>
<manifest xmlns:android="http://schemas.android.com/apk/res/android"
package="jay.com.example.firstapp" >
<application
android:allowBackup="true"
android:icon="@mipmap/ic_launcher"
android:label="@string/app_name"
android:theme="@style/AppTheme" >
<activity
android:name=".MainActivity"
android:label="@string/app_name" >
<intent-filter>
<action android:name="android.intent.action.MAIN" />
<category android:name="android.intent.category.LAUNCHER" />
</intent-filter>
</activity>
</application>
</manifest>
代码分析:

除了上述内容外:
①如果app包含其他组件的话,都要使用类型说明语法在该文件中进行声明 Server:
元素 BroadcastReceiver 元素 ContentProvider 元素 IntentFilter<intent-filter>元素 ②权限的声明: 在该文件中显式地声明程序需要的权限,防止app错误地使用服务, 不恰当地访问 资源,最终提高android app的健壮性 android.permission.SEND_SMS 有这句话表示app需要使用发送信息的权限,安装的时候就会提示用户, 相关权限可以在sdk参考手册查找!
本节小结:
本节我们对我们的Hello World项目进行了详细的了解,相关目录是做什么的,res下的资源文件有哪些,有什么作用,怎么使用这些资源!同时来通过画图的方式详细地讲解了工程中三个最重要的文件!到这里相信你对Android项目已经有个大体的了解了!谢谢~